Mapping

Previous  Top  Next

We are going to use Dynamically generated file name in this example. So only mapping we are going to do is for File Name field. Follow these steps to tell Process Runner how to dynamically generate file name.

 

1   In Mapper set Mapping Type of File Name (Description) to System Value.

 

cm01b1

 

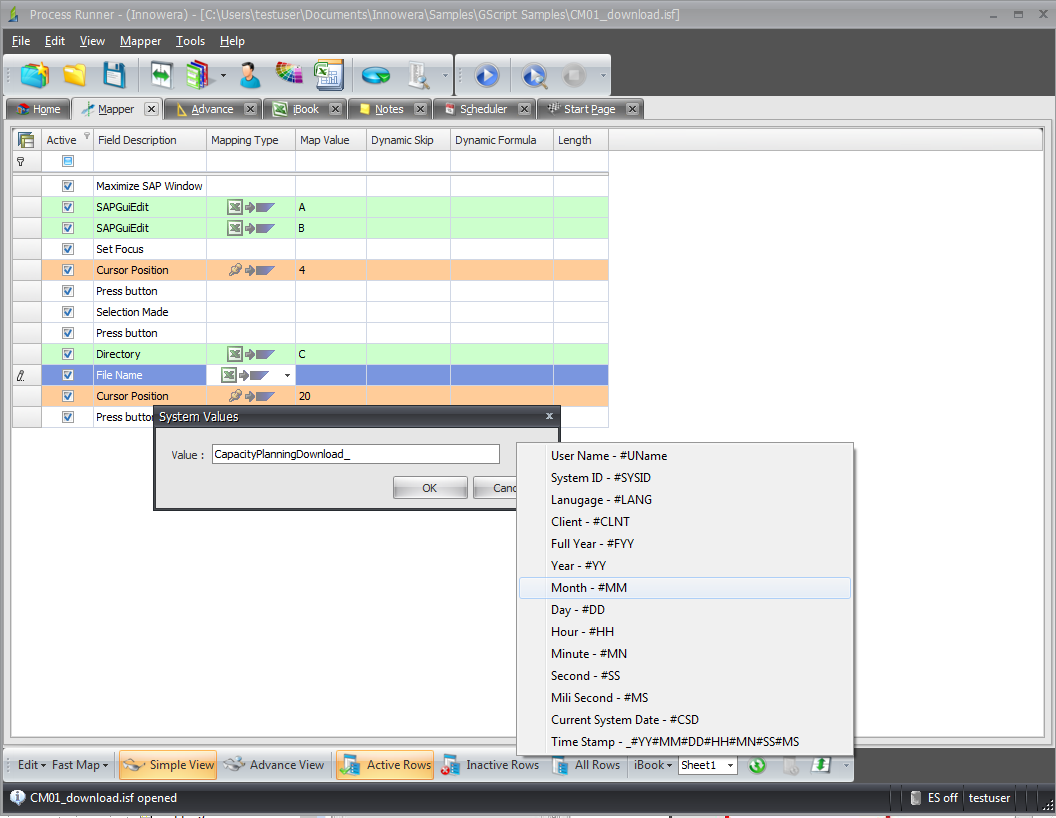
2   A System value dialog will Pop Up where you can specify the name of file. Right clicking on the Text Box would provide various options of naming a file(eg. Year, Month, Day).

 

cm01b2

 

3   In our case we will enter "CapacityPlanningDownload_##MM-##YY-##DD.txt".

 

cm01b3

 

4   After this setting our Mapper should look like as below.

 

cm01b4

 

 

 

 

Next Step

Script Run