Implement Dynamic Field Mapping from Excel to SAP
This topic provides guidelines about how to implement dynamic field mapping using dynamic skip and dynamic formula to ensure that the need for manual mapping is not required each time when a column is added.
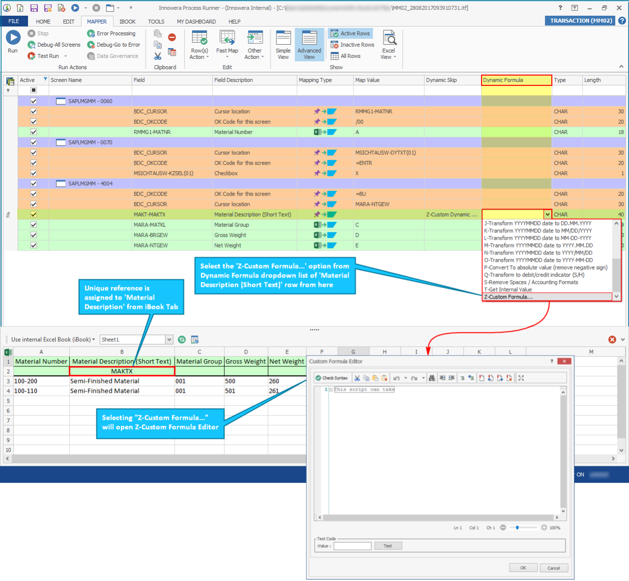
Let us assume a scenario of MM02
transaction where the user must update the material description in SAP. Usually, after recording the file through MM02
transaction, you have to define the field (column name) in the Mapper tab to obtain the data from Excel.

It means that if the required data of the Excel file is in any other column, then the user must change the column name in mapper.
The above procedure can be automated easily through Dynamic Skip and Dynamic Formula. The base logic that can be applied to the above scenario is as follows.
- Column in which 'Material Description' is present will be assigned with unique reference.
- Process Runner will find that uniquely defined reference in the external Excel file as instructed internally by Dynamic Skip and Dynamic formula.
- During run time, first Process Runner will search in the Excel file for that unique reference.
- Finally, once the column with defined reference is traced, Process Runner will obtain the data from that column and update it in the SAP.
To understand the above scenario where Material Description is mapped dynamically
- Record the Process file to update the Material Description using
MM02
transaction code. For information about how to record a Transaction, see MM02 - Update Material. - Go to the Mapper tab.
- Change the mapping type for the Material Description (Short Text) field as Fix Single Value.
- Remove the Excel column header in the Map Value column.
- Select 'Z-Custom Formula' in 'Dynamic Formula' column of 'Material Description (Short Text)' row to open the Custom Formula Editor and assign a unique reference to 'Material Description' column in the Excel file.
- Enter or paste the following in Custom Formula Editor window.
'Write VB.NET code here
Static IsField1Found As Boolean
Static IsExecuteFirst As Boolean
Static XLCol as Integer
Dim i As Integer
Dim ColumnX as integer
ColumnX = 2 'Pass the row number which content Technical Name
'if executing for the first time, search for the field name [MAKTX] and returns its value.
If Not IsExecuteFirst Then
For i = 1 to 10 'Search Field in column 'A' to 'J' base on 'R1C1 reference style' in excel
If Trim(Ucase(iSheet.Cells(ColumnX, i).Text)) = Trim(Ucase("MAKTX")) Then
IsField1Found = True
Return iSheet.Cells(iCurrentExcelRowNumber, i).Text
Exit For
End if
Next
IsExecuteFirst = True
End if
'if the field name [MAKTX] is not found, it will return [REMOVEFIELD] and will be used in Custom Skip
If IsField1Found = False Then
Return "REMOVEFIELD"
End If
- Select 'Z-Custom Dynamic Skip' in 'Dynamic Skip' column of 'Material Description (Short Text)' row to open the Custom Field Skip Editor.
- Enter or paste the following code in the Custom Field Skip Editor window.
'Write VB.NET code here
'if iValue is ["REMOVEFIELD"] or blank it will skip that field and that field will not be send to SAP
If iValue = "REMOVEFIELD" Or iValue = "" Then
Return 1
End If
- Save the Process file and select Run.







If dynamic mapping must be implemented for other fields like Material Group, Gross Weight and Net Weight, then users can repeat Step 3 to Step 8 for the corresponding fields in the Mapper.
Also refer to Cloud-Sample 3167 (MM02_Change_Material(Dynamic_Mapping) where all the fields (Material Description, Material Group, Gross Weight, and Net Weight) are mapped dynamically.
If you face any issues, record the transaction as indicated in this section and send your recording and problem description. Please create a support case on Salesforce.